Streamline code migration using Amazon Nova Premier with an agentic workflow

Many enterprises are burdened with mission-critical systems built on outdated technologies that have become increasingly difficult to maintain and extend. This post demonstrates how you can use the Amazon Bedrock Converse API with Amazon Nova Premier within an agentic workflow to systematically migrate legacy C code to modern Java/Spring framework applications. By breaking down the […]
Metagenomi generates millions of novel enzymes cost-effectively using AWS Inferentia

This post was written with Audra Devoto, Owen Janson, and Christopher Brown of Metagenomi, and Adam Perry of Tennex. A promising strategy to augment the extensive natural diversity of high value enzymes is to use generative AI, specifically protein language models (pLMs), trained on known enzymes to create orders of magnitude more predicted examples of […]
Serverless deployment for your Amazon SageMaker Canvas models

Deploying machine learning (ML) models into production can often be a complex and resource-intensive task, especially for customers without deep ML and DevOps expertise. Amazon SageMaker Canvas simplifies model building by offering a no-code interface, so you can create highly accurate ML models using your existing data sources and without writing a single line of […]
Building a multi-agent voice assistant with Amazon Nova Sonic and Amazon Bedrock AgentCore

Amazon Nova Sonic is a foundation model that creates natural, human-like speech-to-speech conversations for generative AI applications, allowing users to interact with AI through voice in real-time, with capabilities for understanding tone, enabling natural flow, and performing actions. Multi-agent architecture offers a modular, robust, and scalable design pattern for production-level voice assistants. This blog post […]
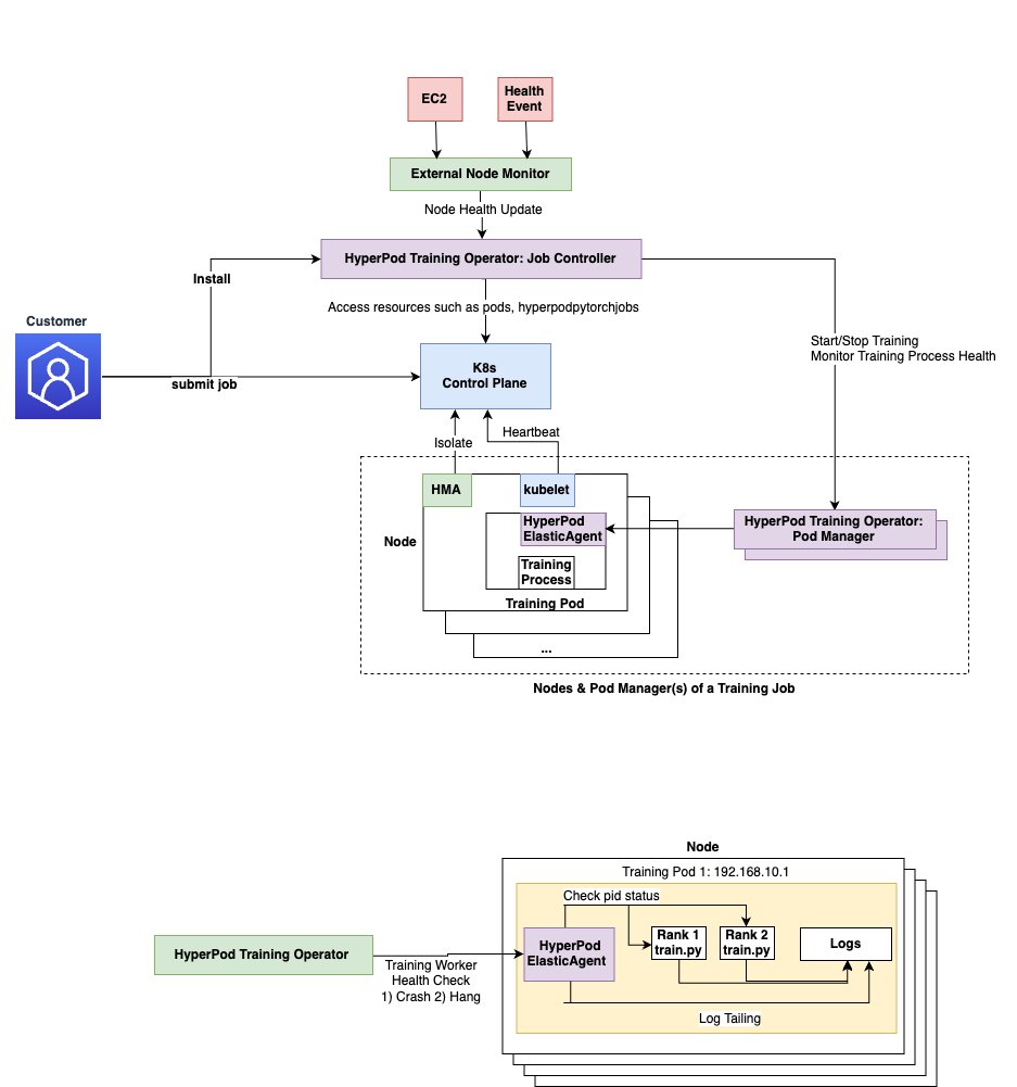
Accelerate large-scale AI training with Amazon SageMaker HyperPod training operator

Large-scale AI model training faces significant challenges with failure recovery and monitoring. Traditional training requires complete job restarts when even a single training process fails, resulting in additional downtime and increased costs. As training clusters expand, identifying and resolving critical issues like stalled GPUs and numerical instabilities typically requires complex custom monitoring code. With Amazon SageMaker […]
How TP ICAP transformed CRM data into real-time insights with Amazon Bedrock

This post is co-written with Ross Ashworth at TP ICAP. The ability to quickly extract insights from customer relationship management systems (CRMs) and vast amounts of meeting notes can mean the difference between seizing opportunities and missing them entirely. TP ICAP faced this challenge, having thousands of vendor meeting records stored in their CRM. Using […]
Principal Financial Group accelerates build, test, and deployment of Amazon Lex V2 bots through automation

This guest post was written by Mulay Ahmed and Caroline Lima-Lane of Principal Financial Group. The content and opinions in this post are those of the third-party authors and AWS is not responsible for the content or accuracy of this post. With US contact centers that handle millions of customer calls annually, Principal Financial Group® […]
Beyond vibes: How to properly select the right LLM for the right task

Choosing the right large language model (LLM) for your use case is becoming both increasingly challenging and essential. Many teams rely on one-time (ad hoc) evaluations based on limited samples from trending models, essentially judging quality on “vibes” alone. This approach involves experimenting with a model’s responses and forming subjective opinions about its performance. However, […]
Splash Music transforms music generation using AWS Trainium and Amazon SageMaker HyperPod

Generative AI is rapidly reshaping the music industry, empowering creators—regardless of skill—to create studio-quality tracks with foundation models (FMs) that personalize compositions in real time. As demand for unique, instantly generated content grows and creators seek smarter, faster tools, Splash Music collaborated with AWS to develop and scale music generation FMs, making professional music creation […]
Iterative fine-tuning on Amazon Bedrock for strategic model improvement

Organizations often face challenges when implementing single-shot fine-tuning approaches for their generative AI models. The single-shot fine-tuning method involves selecting training data, configuring hyperparameters, and hoping the results meet expectations without the ability to make incremental adjustments. Single-shot fine-tuning frequently leads to suboptimal results and requires starting the entire process from scratch when improvements are […]